Autorizar ONU Genericas
¿Se puede autorizar una ONU de un modelo diferente a la OLT?
Para poder autorizar una ONU de una marca diferente a la OLT, es necesario que la OLT este liberada para admitirlas, en esta ocación se autorizara una ONU de una marca Generica, se usara una OLT ZTE C320.
Datos
Marca: Generica
Modelo: XPON ONU
Usuario: admin
Contraseña: admin
Rango de IP: 192.168.1.1/24
IP de la ONU: 192.168.1.1
1 Agregar un Modelo de ONU.
Agregar Modelo de ONU
2 Autorizar ONU desde el sistema
Debemos ir a Lista de Onus Sin Autorizar y buscamos nuestra ONU
¿Por que no sale el modelo?

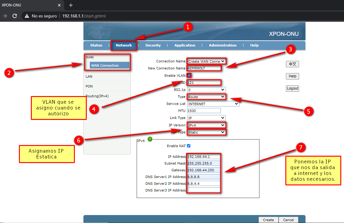
3 Asignar IP Estatica WAN a la ONU.
Primero debemos asignar a nuestra computadora una IP del segmento 192.168.1.0/24
Verificamos que tengamos la IP
Entramos a la interfaz web de la ONU
En la pestaña Network agregamos una nueva configuración y ponemos nuestros datos.
4 Una vez que hayamos asignado la IP y autorizado, verificamos que tengamos salida a internet
5 Opcional: Podemos limitar la velocidad desde Mikrotik

Volvemos a verificar la velocidad
12 de Abril de 2024 a las 15:32 - Visitas: 17335
